今日もConnect();ありました。
Day 2は基本的にDay 1のおさらい+深堀&Q&Aみたいな感じです。
Recap



Visual Studio Community 2013だったりVisual Studio 2015だったり.NET 2015だったり、OSSだったり。昨日言わなかった(たぶん)内容としてはVisual Studio Onlineの拡張やAzure SDK 2.5の話ですね。
で、Day2のAgendaはこちら。

よし、全力で(Azureのところ以外は)他の人に任せた!
ASP.NET 5とか
みそ先生がさっそくUpしてたので。(ニコ生お疲れ様でした)
Visual Studio Online
CodeLensが使えるようになるみたいですが、現在Limited CTPのようで申請しないと使えないようです。
Azure
こんな感じのメンツで進めます。各機能だったりのPMさんたちです。
まずはVisual Studio 2015 Previewの話から。アカウント複数管理したりリージョン選択したりできます。統合されてる感じですね。
プロジェクト作成時にApplication Insightsの設定したりもできます。
クラウド(Azure)なプロジェクト作るとリソースマネージャー用のスクリプトなどが一緒に追加されます。
プロジェクトで追加からコネクトサービスとか選ぶとAzureストレージやモバイルサービス、Office 365 APIsと簡単に接続できます。
ウィザード完了するとWeb.configに設定が書きこまれたり、何をしたらいいかのヘルプページが表示されます。
Azure ActiveDirectory連携もぽちぽちっとな!でできます!
すごく簡単ですね。
Diagnosticsの改善でETWのEvenetSourceを登録することもできるようになりました。
もちろん吐き出されたログも見れます。
Code AnalytivsのAzure用もあるので、Azure固有な(Blobへのアクセスなど)コードもいろいろ指示してくれて修正できたりします。
WebJobs連携もよくなってます。
もろもろ設定かえたり、開始・停止などのコントロールも可能です。
リモートデバッグもOK!
リアルタイムでQueueにメッセージいれてデバッガでみるとかできます。Visual Studioだけで!
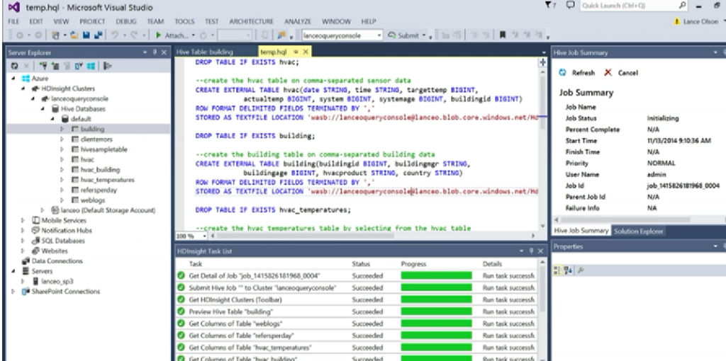
HDInsightもサーバーエクスプローラー統合されました。
ジョブみたりクエリ投げたりできます。だいぶ便利になりましたね。
試したくなったら自分でインストールしなくてもAzureならインストール済みの仮想マシンイメージがすでにあります ![]()
※ちなみにVS2015でないと動かない機能ももちろんありますが、HDInsight連携なんかはVS2013でもAzure SDK 2.5 for Visual Studioとか入れると使えます。
その他のAzure Updateとか
- New networking features now available in all regions
- TechEd Europeで発表があったネットワーク周りの拡張が中国のDCを除く全リージョンで利用可能になりました!
- Network Security Group
- Forced Tunneling
- Multi-NIC support for selected VM sizes
- New high-performance VPN Gateway size
- Source IP Affinity
- Advanced Virtual Network Gateway policies for Virtual Networks
まとめ
Visual Studio 2015連携すごいですね!それに追いつけな感じでVisual Studio OnlineもどんどんUpdateされていってますし、.NET CoreのOSS化によるVSの今後もすごく楽しみです。