2015年9月30日1時(いわゆる29日の25時※日本時間) からシアトルよりバーチャルイベントがありました。
- AzureCon
- セッション動画
赤シャツ氏もBlogで書いているように、ファンタスティックなアナウンスがたくさんありました。ちなみに60を超えるテクニカルセッションが見れるオンラインイベントのです。Oh.
例によって日本でダラダラキーノートみつつ雑談する会を催しました。
※素材提供はうるしませんせー
まぁ深夜イベントなんで誰が見るんだという…それでも+30人な方たちが見てくれたようです。こっちの配信は見なくてもいいですけど、リアルタイムでワイワイできて楽しい感じでした。ちなみに前半の雑談部分はOSSの話やゲストのてらだよしおさんのキャリアの話など、いい感じにグダグダ喋ってました。。。
さてさてイベントを振り返りつつファンタスティックなアナウンスを見ていきましょう。(Update情報だけ、リンクだけ知りたい場合は最後のほうを参照ください)
※時系列で並べてるのでかぶってる部分も多々ありますがご了承ください(Scottが概要述べた後で詳細な話になるとか)
まずはイベントの案内から。オンラインなブレイクアウトセッションとツアーがワールドワイドで開催予定。![]()
SaaSやクラウドインフラ、ハイレベルのサービスで分けて迅速性やコストから選択。MSの大きなクラウドとしてはOffice 365やDynamics、Power BI、EMSなどがある![]()
![]()
現在は19か所、そして今日インドの3か所が追加されて予定のカナダ2か所で計24リージョン!![]()
![]()
今日のAzureネタはHyper-Scale、Enterprise proven、Hybridの3本です。![]()
![]()
![]()
![]()
![]()
![]()
OSSの広がりや対象の広がり、信頼(認証など)増えました。勢いとしては最新はこんな感じ。![]()
ストレージオブジェクトじゃなくてストレージのトランザクションが777兆など、ちょっとずつ載せてる指針が違う感じです。IoTの月間メッセージ数が1.5兆に増えてますね。
Fortune 500社の80%がMicrosoft Cloudを使ってるそうです。![]()
さてAzureの部分ですが、最初はDeveloper + Application Platformのところから。![]()
だいたいVisual Studio Online周りの話です。![]()
Androidアプリのビルドなどもできます。あとは負荷テスト、Application Insightsを使ったパフォーマンスや状態の収集など。![]()
![]()
アプリケーションの実行基盤としてはApp Serviceを紹介。![]()
![]()
様々な言語で動作してPaaSとして必要な機能を供えます。
そして今日の新しいアナウンス。MESOSを使ったDocker Containerの管理をするサービス、Azure Container Serviceが紹介されました。![]()
DCOS MarathonやChronos、Docker Swarmなどもサポート。LinuxとWindows Server ContainersもOKという感じ。
次はConrtana Analytics Suiteです。![]()
![]()
まぁ以前アナウンスした通り。
Cortanaさんが何かするにしてもデータを保管して再利用できるストアがないとダメですね、ということでSQL Datawarehouse。![]()
SQL Datawarehouseに保持したデータはPower BIで可視化するという感じのデモでした。Power BIも先日のUpdateで大幅に機能が増えたので使いやすくなったのではないでしょうか。![]()
ここで新しいサービス、Azure IoT Suiteのアナウンス(+購入できるよ)です。![]()
IoT Suite(とIoT Hub ※Preview)の詳細は別で書きたいところです。
簡単にいうとMQTTのサポートやデバイスからの通知を受けて処理したり、デバイスに通知を送ったりとEvent HubやStream Analyticsをまとめたものになります。専用のダッシュボードも提供。(IoT Hubでプロトコルの変換というかつなぎこみをする感じです)![]()
![]()
でIoTな感じのThyssenKrupp社の事例ですね。エレベーターの情報を収集、故障時期を予測してメンテナンスを行ったりするやつです。昨年ぐらいからWPCでデモされたりしてた気がします。![]()
現在はエンドユーザー向けの管理、Premium StsorageやGシリーズといったより高性能・高機能なインフラが提供されています。![]()
今日のアナウンスでやっと!GPU付きインスタンスが紹介されました。![]()
あと他社のセキュリティソリューション(TrendMicroやMcAfeeなど)も含めてまとめてPreviewポータル上で管理できるSecurity Centerもアナウンス。![]()
以前のPostで紹介したシリアルコンソール表示を使ったトラブルシューティングなどを実演。
あとコンピュート時間がお得な事前購入プランがアナウンスされました。63%ほどお得なようです。![]()
少し話は戻って事例の話。ネパール地震の際に国連に対してMicrosoftが支援したソリューションなどを紹介しています。![]()
知らなかったのですが、Microsoft Disaster Responseという活動をずっと昔からMicrosoftは行ってたようです。実は311の時も裏でこの取り組みが行われたようです。(さとうなおき談)
次はBill Staples氏からアプリケーションプラットフォーム周り。![]()
計算の歴史からですね。そろばんに始まり間かなりの年数がありましたが最初のコンピューターが発明されてどんどん進化の感覚は早く、高度になりました。![]()
![]()
![]()
![]()
Azure以外のサービス(New RelicやGitHub、MySQLなど)を活用してモバイルアプリを作っているところです。なぜAzureなのか?というところで複数デバイスいける、Push通知ができる、オープンソースでフレンドリーなところなどあげています。
というわけで(?)Mobile EngagementがGAです。![]()
こちらはアナウンスだけですね。パブリッククラウドなCDNのAkamaiも活用できるとなれば幅が広がります。
また占有環境なApp Service EnvironmentもGAです。![]()
デモはMark Russinovich氏とMesosphereのBen Hindman氏。![]()
![]()
![]()
Azure Container Serviceのデモですね。さすがにアナウンスだけのサービスなのでInternalな感じです。![]()
![]()
![]()
Dockerコンテナを作成してMesosで管理するところをデモしてくれました。![]()
![]()
![]()
![]()
![]()
あとデータストアな部分でT.K. “Ranga” Rengrajan氏から。![]()
SQL Databaseの新プランとElastic Database Pool話ですね。![]()
![]()
そんな感じでSQL Data WarehouseがPublic Previewになりました。![]()
こういう大量のデータを保存するのに使いましょう、解析するのにData Lakeがいいですよという話。
アナウンスとしてはIoT Suiteです。![]()
Azure Previewポータル上でみると関連するリソースが作成されてまとめられてるのがわかります。![]()
さて前日に少しアナウンスされていましたがData Lakeの話です。![]()
※余談ですがClauderaがKuduというカラムストアなOSSを出しましたね。。。
でData Lake Analytics Serviceです。![]()
簡単にいうとU-SQLという新しい言語を使ってTBやPBクラスのデータに対して並列クエリなげれるという感じです。
再度Cortana Analytics Suiteのアナウンス。![]()
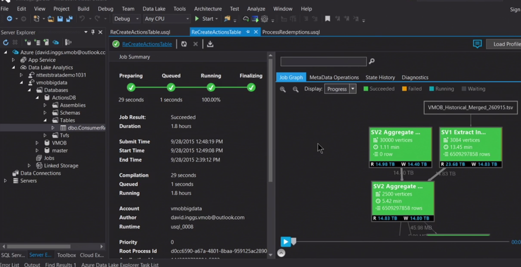
David Inggs氏からはData Lakeを使ったデモです。![]()
こういうマクドナルドの広告をKinectでデータ収集してターゲティング広告を出すという感じ。![]()
Data LakeのデータストアからVisual Studioで編集できます。![]()
U-SQLを使って並列クエリのジョブなげるのもVSから可能。![]()
![]()
並列度最大1000までかな?
という感じでKinectで年齢等を判断して対象にあった広告を表示してました。(最初は子供向けの妖怪ウォッチを出してるけど、大人向けセットに広告が変わる)![]()
これらのデータを吸い出して収集、解析するのにData Lakeを使って大量のデータをささっとクエリさせてるという感じですね。
メインのセッション(キーノート)の最後はJason Zander氏。![]()
データセンター24か所は先ほども書きました。で、データセンターをつなぐファイバーは1.4百万マイルにも及ぶそうです。![]()
ExpressRouteのリージョンはこんな感じ。![]()
![]()
※大阪もついてるけどExpressRouteのロケーションとしてはTokyoのみです。
というわけでExpressRouteのOffice 365とSkype for BusinessがGAです。![]()
インスタンスのサイズというかスケールの話ですが、今はA、D(DS)、G(GS)シリーズですね。![]()
NファミリーはNVIDIAのK80(CUDA用)とM60(RemoteFX用)の2種類提供予定。GPU使ったワークロードに使えそうです。
DV2は第2世代のDシリーズということでCPUがHaswellを使い、ブーストして3.2GHzで動かすこともできます。
Azure Stackも前とあまり変わらない情報ですが紹介されていました。![]()
ワークロードの50%はパブリッククラウドでできるわけですが一部ハイブリッドです。その中でDev/Testに使える機能が紹介されていました。(まだアナウンスだけかな)![]()
あとAzure File StorageもGAです。SMB3.0対応やオンプレからも接続可能など機能が増えてのGAです![]()
最後にFinancial Services Compliance Programが紹介されました。まぁ平たく言うと金融業界向けに2つの新しいコンプライアンスプログラムを発表しました(ENISA IAFとShared Assessments Program/BITS Shared Assessmentsかな)という感じ。関連してSecurity Centerもアナウンスです。![]()
![]()
ダラダラと長くなりましたがAzureConのメインはこれで終わりです。60以上のブレイクアウトセッションもぜひ見てみてましょう!
Updateのみ抜粋(以前紹介したのは省略)
- GAしたサービスなど
- インド リージョン3か所
- Azure available in India regions
- Central India (Pune), South India (Chennai), West India (Mumbai)
- Azure Mobile Engagemen
- App Service Environment
- Azure File Storage
- Azure File Storage, now generally available
- SMB 3.0サポート
- オンプレからも接続可

細かい制限などはこちら- なお既存ストレージは特に何もせずにAzure Filesが使えるようになってるもよう
- How to use Azure File storage with Windows
- Azure Files Storage: a frictionless cloud SMB file system for Windows and Linux
- HDInsigut Linux
- Azure Storage
- Azure Storage Resource Provider (SRP)
- Azure Backup
- OMSの一部として含まれるのとSQL ServerやSharePoint、Dynamicsのバックアップをダイレクトにサポートします
- Azure Media Services
- Live EncodingがGA
- アナウンスのみ
- Conrtana Analitycs Suite
- Azure Container Service
- Nファミリー (Private Preview ※今後数か月以内)
- NVIDIAのGPUを積んだインスタンスファミリーです
- NVIDIA GRID 2.0 and Tesla Platform Will Enable Microsoft Azure to Deliver Professional Graphics and Accelerated Computing From the Cloud
- Applications that scale using GPU Compute
- アーキテクチャーはこんな感じ

- Nシリーズとしてはこんな感じ

N1はTesla M60 GPUなのでどちらかというとRemoteFXなど向け、N10~N21はK80なんでCUDAなどの計算向けというイメージ - こういう感じらしい


WindowsもLinuxもサポートというのがいいですね。- Azure Security Center
- Azure Pre-Purchase Plan
- DV2シリーズ
- 2015年10月1日より
- 第2世代のDシリーズ
- 仮想マシンとクラウドサービスで利用可能
- Haswellな2.4 GHz Intel Xeon E5-2673 v3 CPUを使って最大3.2 GHzまでブースト可能、
- 価格はこんな感じ。基本的にはDシリーズと同じコア数、メモリ容量です。

- Azure CDN+Akamai
- Microsoft and Akamai bring CDN to Azure customers
- 2015年11月1日からぽい
- パートナー締結しました
- Azure Storage
- Import/Exportが2015年Q4でオーストラリアと日本リージョンにくるぽい
- Public Preview
- SQL Data Warehouse
- P2やP11の追加など
- SQL Data Warehouse を使ってみる その 1 / SEの雑記
- Azure IoT Hub
- 価格
- デバイス管理(認証)、デバイスからのメッセージ読み込み、クラウドからデバイスへのメッセージ送信、デバイスのシミュレートなど
- AMQP v1.0のほかにMQTT v3.1.1をサポート
- Event Hubsとの違いはこちら
- SDKも充実してる感じ(C,.NET, Java, Node.js)
- Azure IoT Suite
- Real-time analytics on your IoT
- IoT Hubの入力サポート
- Previewポータル統合
- DocumentDBへの出力サポート
- 異なるイベントのTimestamp
- Azure Storage
- Azure Resource Health
- 仮想マシンやWeb Apps、SQL Databaseのリソースの状態を見れます
- 10月にPublic Preview。
- Update
- ExpressRoute
- ARM support for ExpressRoute available in Brazil South region
- Announcing general availability of ExpressRoute for Office 365
- Microsoft ExpressRoute: Office 365, Azure Government Cloud, more partners, simplified billing
- ExpressRouteもARMサポートです。
- Azure Data Lake (まだ使えない)
- Azure Data Lake とは何か?
- Microsoft expands Azure Data Lake to unleash big data productivity
- Introducing U-SQL – A Language that makes Big Data Processing Easy
- Announcing General Availability of HDInsight on Linux + new Data Lake Services and Language
- Introducing Azure Data Lake – Microsoft’s expanded vision for making big data easy
- マイクロソフト、「Azure Data Lake」の主要技術を発表–年内プレビューへ
- HPCインスタンス値下げ(2015年10月1日より60%値下げ)

- Media Services と Player
- ライブ字幕ができるようになりました
- Live Real-time captions with Azure Media Services and Player
- Financial Services Compliance Program
- Announcing expanded Microsoft Azure support for financial services customers
- ENISA IAFとShared Assessments Program/BITS Shared Assessments追加
- Mobile Apps
- Go Mobile with Xamarin and Azure App Service
- Mobile Appsもアカウント登録なしでお試しできます。Xamarin使用。
- Stream Analytics
- Stream Analytics updates for IoT Suite
- IoT Suiteのところも参照。
- Azure Storage
- Premium Storageの拡張
- プレミアムストレージからスタンダードなBlobストレージへBlobスナップショット使ったコピー
- Blobスナップショットを使って以前の状態にリストア
- 新しいSA機能
- ストレージアカウントのSAS
- プロトコルなSAS(HTTPSオンリーにするとか)
- IP制限なSAS
Blogなど
- [速報]マイクロソフト「Azure Container Services」発表。DockerコンテナのオーケストレーションをApache Mesosで提供。AzureCon 2015
- [速報]Microsoft Azureの仮想マシンが最大63%安く買える「Azure Compute Pre-Purchase Plan」発表。AzureCon 2015
- AzureにGPUインスタンス登場! A8-A11の値下げやDV2も来たよ! / More Than One Way
- How to use Blob Storage from iOS
- Download All Sessions in MID Quality
- よくあるセッション動画の一括ダウンロードです
- 9 demos, 6 platforms, 32 minutes, one IDaaS service – at AzureCon 2015
- IDaaSがらみのセッションなど
- Azure DocumentDB raises Query limits
- Webhooks for Azure Alerts
- Azure Alerts用にWebhooksが使えます
- いろんな場面で活用しましょう
- Using Azure Automation to take action on Azure Alerts
- Full support of Cloudera Enterprise on Azure
- AzureCon 2015: Azure Storage Announcements
- Building the Intelligent Cloud: Announcing New Azure Innovations to Transform Business
まとめ
新しいサービスやサービス群、インフラにGPUと盛りだくさんでした。
※ 多すぎやねん(セッションが4時間以上ある上にUpdateどんだけあるねん)
※ 喋りながらやると労力倍以上かかるので寝てたしぐまにゃんに任せて書くことに専念したい…