Microsoft Build 2019 Day 1 Technology Keynote / Microsoft Azure: Empowering Every Developer

というわけで次はTechnology KeynoteのAzureパートです。

AzureパートはScott氏。まずはおさらい。好きなツールで、好きな言語でアプリを作ろう。新しいパートナーのCo-Sellプログラムとかも。
ice_screenshot_20190507-030258
ice_screenshot_20190507-030343ice_screenshot_20190507-030419ice_screenshot_20190507-030437ice_screenshot_20190507-030455ice_screenshot_20190507-030512ice_screenshot_20190507-030604ice_screenshot_20190507-030621ice_screenshot_20190507-030641
Intelligent CloudやIntelligent Edge、Hybridのおさらい。VMwareとの連携話もありましたね。
ice_screenshot_20190507-030801ice_screenshot_20190507-030811

ツール絡みの話。Visual Studio Code、Visual Studio、Visual Studio for Mac。Stack Overflowによると50%がVisual Studio Code使ってるらしい。
ice_screenshot_20190507-030923ice_screenshot_20190507-030946

というところでデモはScott Hanselman氏。画面が映らないトラブルからスタート。Valueあるねとかいうこの間の.NETConfネタも盛り込む余裕っぷり(?)※トラブル解消の時間を稼いでます
ice_screenshot_20190507-031027ice_screenshot_20190507-031132
そしてHi friendsからやり直しw
ice_screenshot_20190507-031225
デモはVisual Studioの機能紹介ですね。Tab/Space混在の解消(フォーマッター)、エラーの解消、テスト、IntelliCodeによる機械学習されたモデルを使って適切なコードの提案とか絵文字対応とか。デモアプリはWebカメラからの画像をアスキーアートに変換。。
ice_screenshot_20190507-031318ice_screenshot_20190507-031343ice_screenshot_20190507-031425ice_screenshot_20190507-031459ice_screenshot_20190507-031526ice_screenshot_20190507-031559ice_screenshot_20190507-031606ice_screenshot_20190507-031620ice_screenshot_20190507-031638
次はLiveShareですね。macOS上のVisual Studio Codeと共同作業。デバッグセッションも共有できます。デバッグももちろんどちらからでもOK。エディット&コンテニューしてました。(JavaScriptだからかな?)
ice_screenshot_20190507-031712ice_screenshot_20190507-031723ice_screenshot_20190507-031756ice_screenshot_20190507-031905ice_screenshot_20190507-031925ice_screenshot_20190507-031929ice_screenshot_20190507-032053ice_screenshot_20190507-032101
次はiPad上でSafari上でCodeみたいなVisual Studio Onlineを開いて共同作業。
ice_screenshot_20190507-032150ice_screenshot_20190507-032155
ということでVisual Studio Onlineのアナウンス。
ice_screenshot_20190507-032309
次はGitHubですね。Azure DevOps連携もよくなりました。Azure DevOpsはPipelineの定義をYAMLでできるようになったり、Kubernetesとの統合、マルチクラウドやHybridをサポート。
ice_screenshot_20190507-032357ice_screenshot_20190507-032400ice_screenshot_20190507-032427ice_screenshot_20190507-032513ice_screenshot_20190507-032542
デモはDonovan氏。Azure DevOpsでKubernetesにデプロイするPipeline作ったりしてます。YAMLで定義もできるように。CI/CDを1つのYAMLで(Pipelineだからかな)。タスク追加もぽちぽちしてOpenShiftへのデプロイを追加したり。GUIでもちゃんと反映されます。
ice_screenshot_20190507-032632ice_screenshot_20190507-032734ice_screenshot_20190507-032803ice_screenshot_20190507-032822ice_screenshot_20190507-032839ice_screenshot_20190507-032903ice_screenshot_20190507-032921ice_screenshot_20190507-032951ice_screenshot_20190507-033018ice_screenshot_20190507-033038ice_screenshot_20190507-033059
Azure CLIでPipelineの管理も。
ice_screenshot_20190507-033138

ShellではPython使ったアプリ(機械学習だったり)とかもGitHubで管理してPipeline回したり?
ice_screenshot_20190507-033237image
GitHubのUpdateとしてはGitHubでAzure ADをサポート。それからAzureはGitHubアカウントでのサインインをサポート。Visual StudioサブスクリプションにGitHub Enterpriseが付いてきます。
ice_screenshot_20190507-033330ice_screenshot_20190507-033404ice_screenshot_20190507-033424

次はCloud Native Apps。ServerlessなプラットフォームとしてApp Service、Functions、AKSがあります。App Service on LinuxでFree TierとVNETサポート、FunctionsはAPI Managementとの統合、Premium Plan、PowerShellサポートなど。
ice_screenshot_20190507-033446ice_screenshot_20190507-033450ice_screenshot_20190507-033529ice_screenshot_20190507-033551
KubernetesなサービスのAKSはServerless(Virtual Kubelet使ったやつ)がGA。それからオートスケーリング(KEDA)がきました。
ice_screenshot_20190507-033658ice_screenshot_20190507-033712ice_screenshot_20190507-033752
事例はasos。AKS使ってマイクロサービスな感じでいろいろ組んでます。
ice_screenshot_20190507-033914ice_screenshot_20190507-033932ice_screenshot_20190507-034004ice_screenshot_20190507-034026ice_screenshot_20190507-034229

Edge上のデバイスの話。Azure KinectやHoloLensもこの括りに入れてますね。Data Box Edgeの実物も。Azure Shpere(チップ)やData Box DisksやData Box Heavyも。中でDocker動かしたりセキュアにOSを動かしたりデータを保護したりMRやセンシングなど様々。
ice_screenshot_20190507-034447ice_screenshot_20190507-034510ice_screenshot_20190507-034546ice_screenshot_20190507-034559ice_screenshot_20190507-034634ice_screenshot_20190507-034650ice_screenshot_20190507-034709ice_screenshot_20190507-034735ice_screenshot_20190507-034748ice_screenshot_20190507-034758ice_screenshot_20190507-034808ice_screenshot_20190507-034902

BMWのGuy氏の取り組みなど。Connected Carなデモかな。対話で予定を確認したり(Microsoft Graph経由で)。Hey Joeでウェイクアップ。
ice_screenshot_20190507-034959ice_screenshot_20190507-035014ice_screenshot_20190507-035022ice_screenshot_20190507-035107ice_screenshot_20190507-035210ice_screenshot_20190507-035340ice_screenshot_20190507-035412ice_screenshot_20190507-035440ice_screenshot_20190507-035522ice_screenshot_20190507-035541ice_screenshot_20190507-035553

次はAI。事前学習済みモデルを使えるCognitive Servicesと自分でモデルを作るAzure Machine Learningがあります。
ice_screenshot_20190507-035644ice_screenshot_20190507-035654
Cognitive Servicesのほうは事前アナウンスにもあった通り新しいAPIがいろいろ増えてます。
ice_screenshot_20190507-035710ice_screenshot_20190507-035744ice_screenshot_20190507-035809ice_screenshot_20190507-035848
Cognitive SearchがGA。
ice_screenshot_20190507-035917
Azure Machine LearningのほうはAutomated MLのインターフェース、MLOpsやUIツール、FGPAがGA、ONNXランタイムがNVIDIAやIntelチップをサポートなどなど。
ice_screenshot_20190507-040001ice_screenshot_20190507-040027ice_screenshot_20190507-040133ice_screenshot_20190507-040149
デモは小売りの棚を画像認識させて空を検出(して機会損失を減らす)というデモ。Azure ML Serviceでモデルを作って(学習させて)AKSへデプロイ。高解像度なカメラ画像はデータ容量も大きいしレイテンシーも気になる、、ということでData Box Edgeを活用。Data Box Edge上でビジネスロジックや学習したモデルをDockerコンテナーイメージとして実行(予測)もできる。他にもEdgeデバイスにデプロイしたり。
ice_screenshot_20190507-040208ice_screenshot_20190507-040226ice_screenshot_20190507-040255ice_screenshot_20190507-040342ice_screenshot_20190507-040401ice_screenshot_20190507-040415ice_screenshot_20190507-040603ice_screenshot_20190507-040645
オリンパスはヘルスケア分野でのData Box Edgeを活用。リアルタイム画像分析でドクターへ連絡したりいろいろ。
ice_screenshot_20190507-040759ice_screenshot_20190507-040801ice_screenshot_20190507-040807ice_screenshot_20190507-040812ice_screenshot_20190507-040838ice_screenshot_20190507-040901

次はデータベースサービス周り。データに制限はない、ということでTB単位サポートやトランザクション数の向上など。SQL Database HyperscaleがGA。同じくDatabase for PostgreSQL HyperscaleがPreview。
ice_screenshot_20190507-040917ice_screenshot_20190507-040947ice_screenshot_20190507-040956ice_screenshot_20190507-041030ice_screenshot_20190507-041102
データからサーバーを除外。SQL Databas Serverlessのアナウンス、SQL Database Edgeのアナウンスがありました。
ice_screenshot_20190507-041117ice_screenshot_20190507-041147ice_screenshot_20190507-041226
プラネットスケールということでCosmos DB。Sparkのビルトインサポート、MLモデルの学習や操作、Jupyter Notebookサポートなど。
ice_screenshot_20190507-041257ice_screenshot_20190507-041319ice_screenshot_20190507-041328ice_screenshot_20190507-041408
コカ・コーラの事例とSQL Data Warehouseの話。比較はちょっとわからん。
ice_screenshot_20190507-041502ice_screenshot_20190507-041544ice_screenshot_20190507-041633ice_screenshot_20190507-041643ice_screenshot_20190507-041704ice_screenshot_20190507-041739
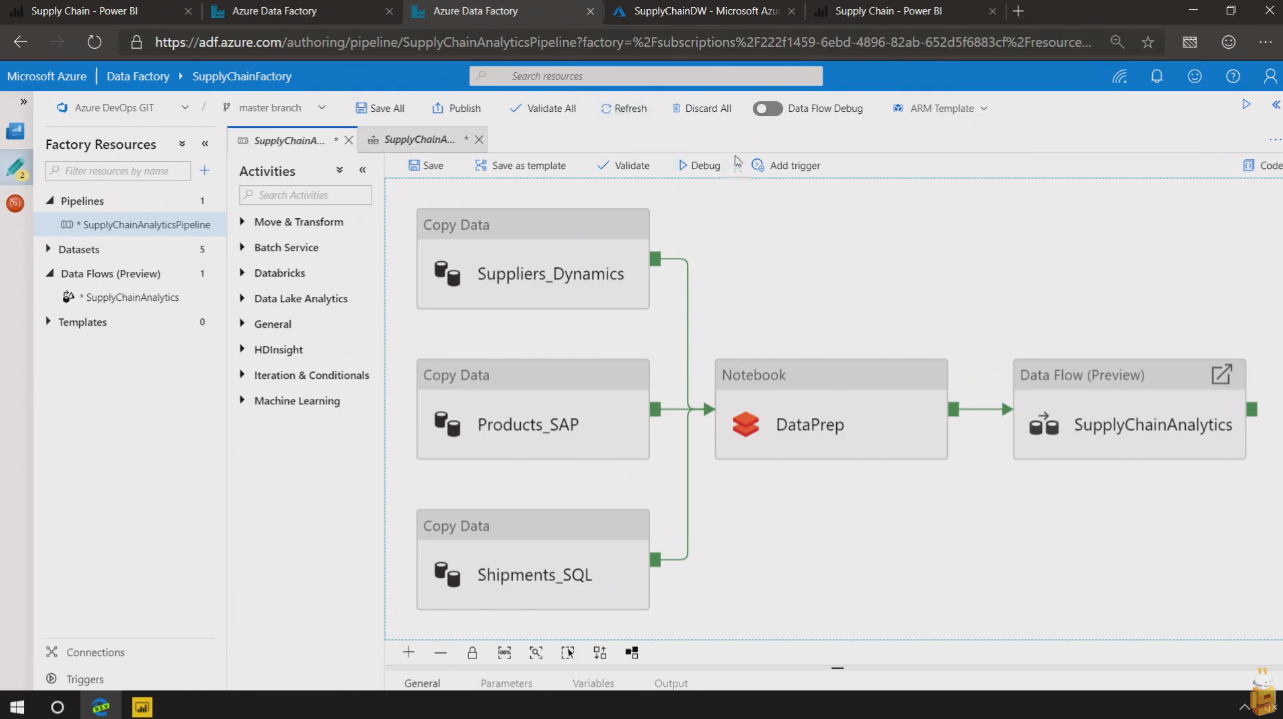
次はPower BI。デモはLara氏。Azure Data Factoryでいろんなデータソース(他のクラウド、SAP他)から取得してアクティビティで集計したりJoinしたり。Power BI+SQL Data Warehouseで強力なレポートを。6TBぐらいのデータもサクサク扱えます。
ice_screenshot_20190507-041747ice_screenshot_20190507-041806ice_screenshot_20190507-041855ice_screenshot_20190507-041901ice_screenshot_20190507-041952ice_screenshot_20190507-042015ice_screenshot_20190507-042017ice_screenshot_20190507-042031ice_screenshot_20190507-042042ice_screenshot_20190507-042057ice_screenshot_20190507-042136ice_screenshot_20190507-042309
Power BIでぽちぽちするだけで機械学習モデルができてレポートにできる。分析予測も簡単に。
ice_screenshot_20190507-042348ice_screenshot_20190507-042438ice_screenshot_20190507-042532
またAzureのサービスたちとPower Apps、Flowを組み合わせてアプリケーション開発やワークフローをユーザーに。
ice_screenshot_20190507-042553ice_screenshot_20190507-042630ice_screenshot_20190507-042711ice_screenshot_20190507-042728ice_screenshot_20190507-042732ice_screenshot_20190507-042808ice_screenshot_20190507-042819
Power BI、Power Apps、Flowの3つでMicrosoft Power Platform。デモは車の検査依頼アプリかな。ナンバー読み取って車の形状をとって送信みたいな。アプリはPower Appsで作っていきます。データソースとの接続もOK。Azure以外にもいろいろ。FunctionsのAPIを呼び出したりもできます。Flowを使って検査完了したらTeamsに通知したりといった処理もぽちぽち。
ice_screenshot_20190507-042903ice_screenshot_20190507-042922ice_screenshot_20190507-042956ice_screenshot_20190507-043002ice_screenshot_20190507-043012ice_screenshot_20190507-043030ice_screenshot_20190507-043058ice_screenshot_20190507-043105ice_screenshot_20190507-043133ice_screenshot_20190507-043254ice_screenshot_20190507-043308ice_screenshot_20190507-043343ice_screenshot_20190507-043405ice_screenshot_20190507-043420ice_screenshot_20190507-043447

というところでAzureパートのテクノロジーキーノートは終了。
ice_screenshot_20190507-043552

スケールなど順当にアップデートされているのとEdge上などデバイス側機能も増え、さらにはどこにでも機械学習やAIといった要素が盛り込まれてきました。基本的なサービスの向上はもちろん種類は増えたのでより便利に使いこなすのと、足らないところは基礎的なML Serviceなどで自分たちで補えるような土台がだいぶ整った印象です。

Microsoft Build 2019 Day 1 Technology Keynote / Microsoft Azure: Empowering Every Developer」への1件のフィードバック

  1. ピンバック: Microsoft Build 2019 in Seattle #1 – nishy software (ja)

コメントを残す